Instance Verification Kit (IVK)
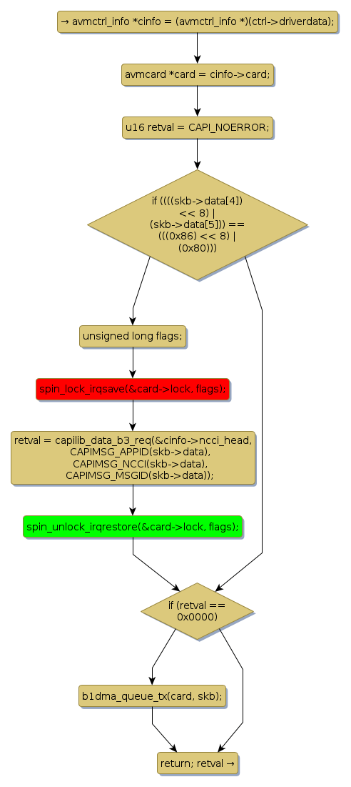
spin lock @ [20372+38+/linux-3.19-rc1/drivers/isdn/hardware/avm/b1dma.c]
Instance Signature: lock
|
The Matching Pair Graph:
|
|
Function Name
|
Control Flow Graph (CFG)
|
Events Flow Graph (EFG)
|
Source Correspondence
|
|
b1dma_send_message
|
|
|
[20113+18+/linux-3.19-rc1/drivers/isdn/hardware/avm/b1dma.c]
|